🎓 ¿Cómo transmitir señal del TV y mostrar contenido al mismo tiempo?
3¿Quieres transmitir contenidos personalizados mientras ofreces una experiencia única a tus usuarios o clientes?
Con Tekus Player, nuestra aplicación de señalización digital, puedes mostrar turnos, contenido personalizado, o incluso un partido de fútbol, un noticiero o tu canal favorito, todo desde un diseño personalizado con Input Source.
Cómo crear tu diseño personalizado:
En el menú izquierdo, selecciona Diseños personalizados y haz clic en Crear diseño.

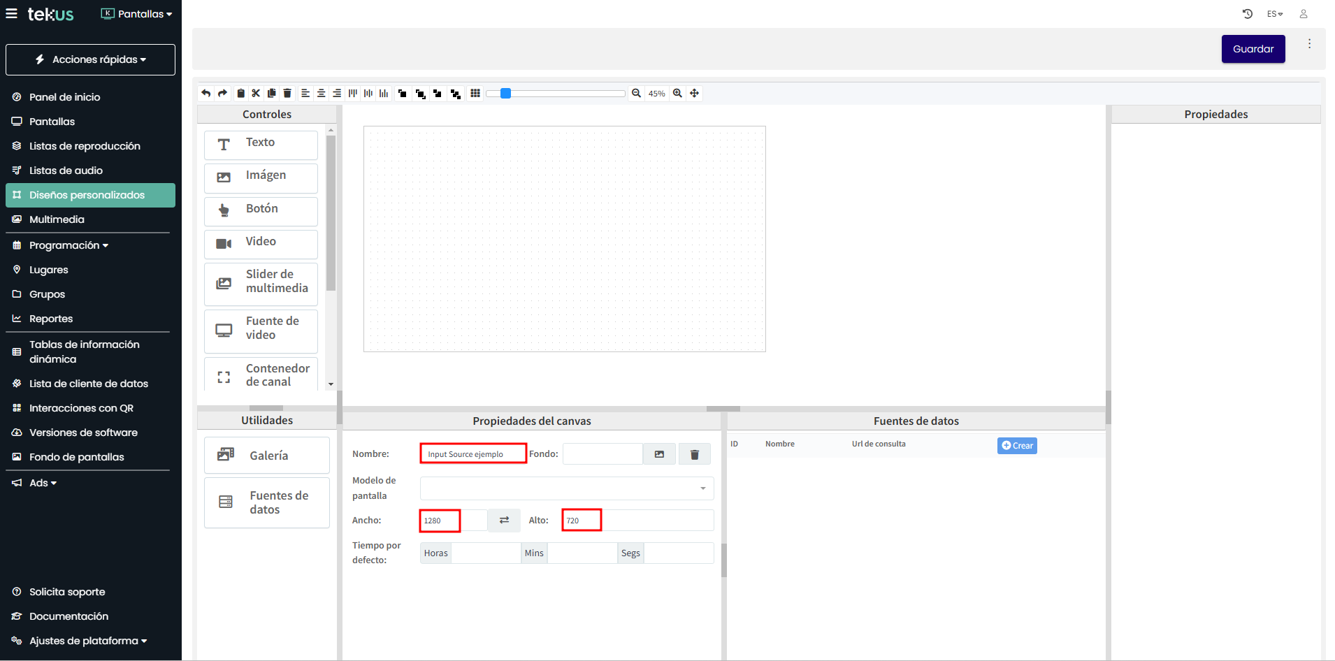
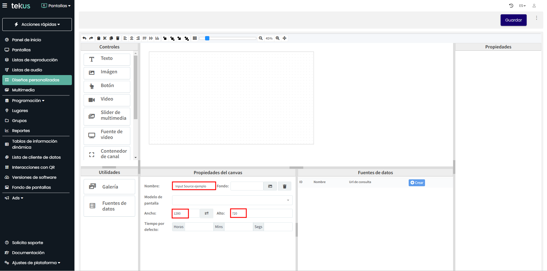
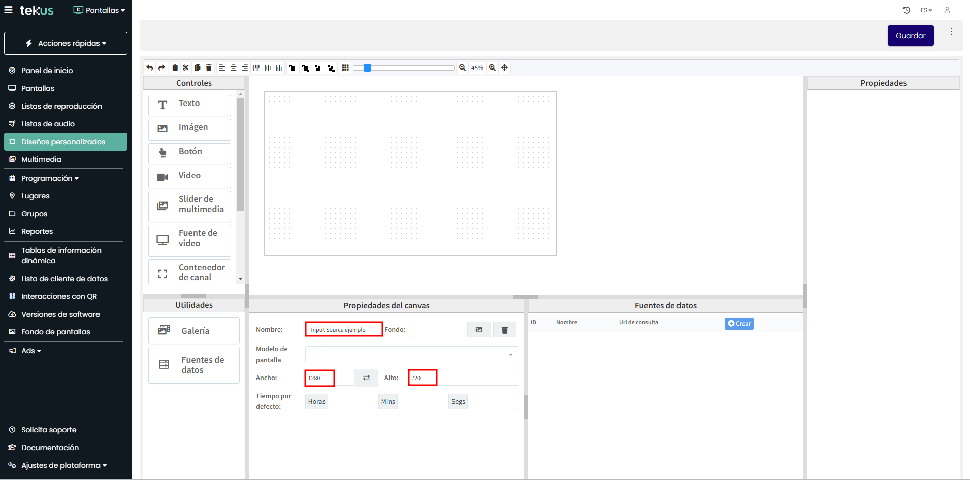
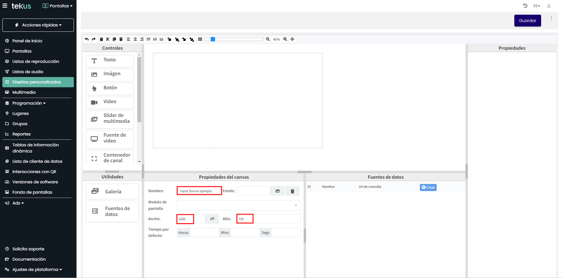
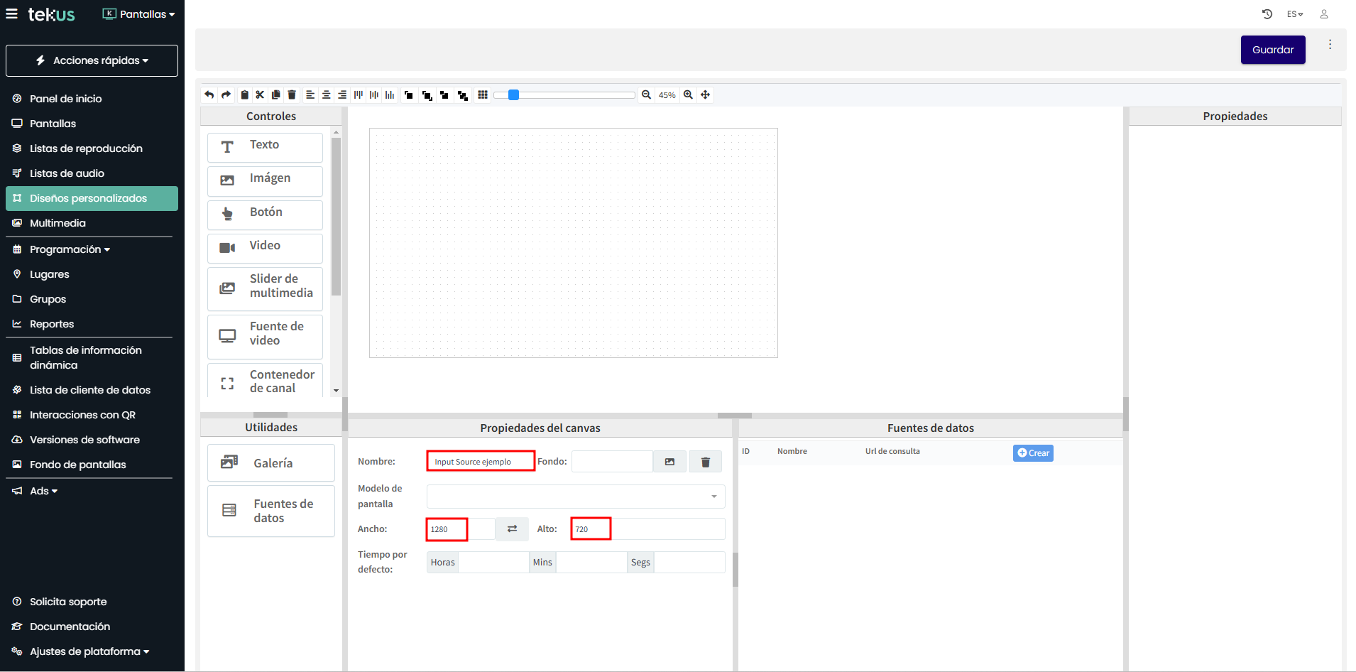
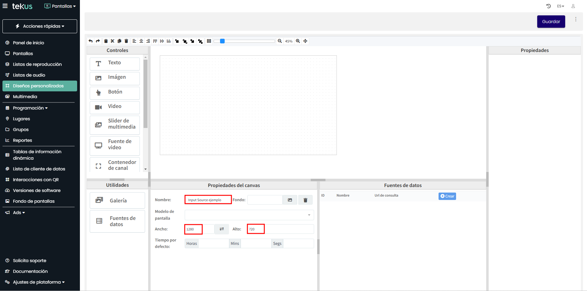
En Propiedades del Canvas, asigna un nombre para identificar el diseño personalizado y define el ancho y alto de la parrilla o área de trabajo según la resolución real de la pantalla que mostrará el contenido.

|
A continuación, define un fondo si lo deseas y haz clic en el botón Seleccionar que corresponda a la imagen elegida.

En el menú Propiedades, ve al campo Fuente y copia la extensión correspondiente a la fuente de entrada que deseas mostrar:
HDMI1:
ext://hdmi:1HDMI2:
ext://hdmi:2DISPLAYPORT:
ext://dp:1DVI:
ext://dvi:1
En la imagen a continuación, queremos mostrar la señal de un decodificador conectado al puerto HDMI1 del televisor. Por lo tanto, en el diseño personalizado debemos ingresarext://hdmi:1.
Para finalizar, haz clic en el botón Guardar.
Recuerda vincular el diseño personalizado que acabas de crear a una lista de reproducción asociada a tu pantalla.
Ya está, ¡has terminado de personalizar tu contenido y es el momento de visualizarlo en tu pantalla!
Si tienes algún requerimiento de soporte comunícate con nosotros a través de www.tekus.co/soporte.
Aviso Legal
Copyright © Tekus S.A.S 2026. Todos los derechos reservados.
El presente documento no podrá ser reproducido ni transmitido de ninguna forma ni por ningún medio sin el consentimiento previo otorgado por escrito de Tekus S.A.S y sus filiales.
El producto que se describe en este manual puede contener software cuyos derechos de autor pertenecen a Tekus S.A.S y a sus posibles licenciantes. Los clientes no podrán reproducir, distribuir, modificar, descompilar, desarmar, decodificar, extraer, ceder ni arrendar dicho software de ningún modo, como tampoco practicar ingeniería inversa, ni otorgar una sublicencia de este, salvo en aquellos casos en que la ley aplicable prohíba dichas restricciones o que dichas acciones hayan sido aprobadas por los titulares de los derechos de autor respectivos.