🎓 ¿Cómo usar Tablas de información dinámica como Fuente de datos?
¿Qué es una Tabla de información dinámica?
Una Tabla de información dinámica es un recurso donde se almacenan y gestionan datos que pueden cambiar con el tiempo. Estas tablas te permiten editar, actualizar o eliminar información según sea necesario.
Veamos un ejemplo:
Imagina que tu tienda cuenta con una base de datos que incluye todos tus productos y sus respectivos precios. Sin embargo, semanalmente el precio de hasta 10 productos puede cambiar: algunos aumentan, otros disminuyen, y algunos incluso entran en promoción. Esto convierte esa información en datos dinámicos.
Al crear una Tabla de información dinámica en nuestra plataforma web de Tekus, podrás almacenar tu base de datos utilizando campos y registros. Esto te permitirá, más adelante, vincular campos de la tabla a un diseño personalizado para que se realice automáticamente el llamado de la información que estos campos contengan.
¿Cómo crear una Tabla de información dinámica?
En el menú lateral, selecciona Tablas de información dinámica y luego haz clic en Crear tabla.

En la ventana que se abrirá a continuación, escribe el nombre con el que identificarás la tabla en el futuro y, si lo deseas, añade una descripción. Una vez definido, haz clic en Crear.

Luego se va a abrir otra ventana que te ubicará dentro de tu tabla, en este caso, la nuestra se llama Lista precios celulares. Allí selecciona Editar estructura

En la ventana que se muestra, en la sección Columnas, puedes editar el nombre de tus columnas, cambiar su posición y/o crear nuevas columnas.

Para crear una nueva columna, haz clic en Crear columna y asigna un nombre descriptivo a la columna. Luego, asigna un identificador único (puede ser el mismo nombre de la columna, pero no debe repetirse) y selecciona el Tipo de campo según la información que contendrá la columna (texto, numérico o alfanumérico). Finalmente, haz clic en Crear.

Nota: Si deseas editar la información de un campo específico debes volver a la vista del punto 2, haz clic sobre el texto o la información que haya en el campo, modifica la información y finaliza haciendo clic en la marca de verificación o presionando la tecla Enter.

Una vez hayas creado las columnas que necesitas, haz clic en Nuevo registro para empezar a llenar tu tabla con la información respectiva, diligencia la información que corresponda a cada columna (En nuestro ejemplo existen 3 columnas: Tienda, Referencia, Precio) y finaliza haciendo clic en Crear.

A continuación te mostramos la tabla con nuestros 4 registros para que identifiques mejor su visualización (recuerda que esto es únicamente un ejemplo).

¿Cómo mostrar la información de mis tablas dinámicas en mi dispositivo
Para que tus dispositivos transmitan los datos existentes en una tabla de información dinámica, es necesario crear un diseño personalizado para relacionarlo con esos datos, y de paso vincular ese diseño personalizado a la lista de reproducción asociada al dispositivo.
Echemos un vistazo a cómo sería… 🧐
En el menú lateral, dirígete a Diseños personalizados y selecciona Crear diseño.

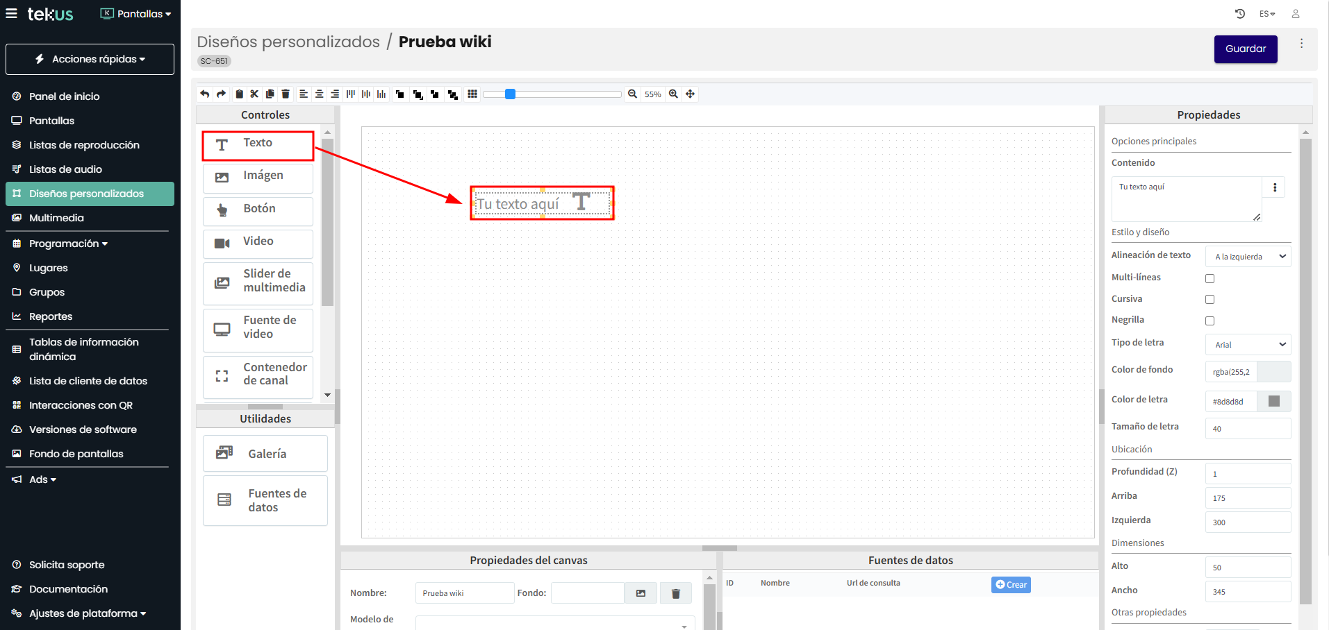
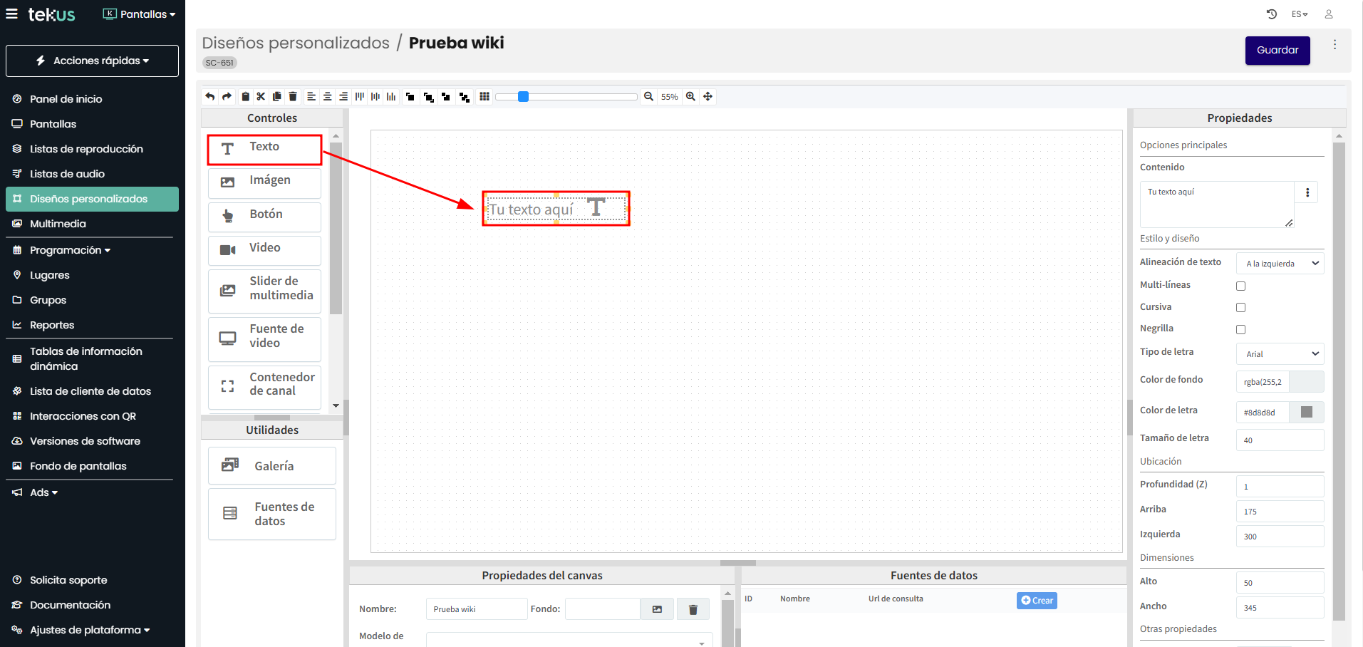
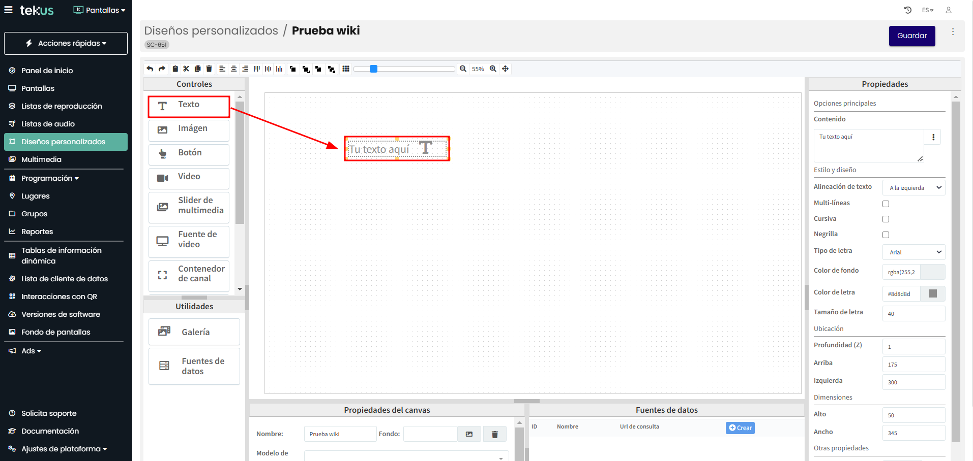
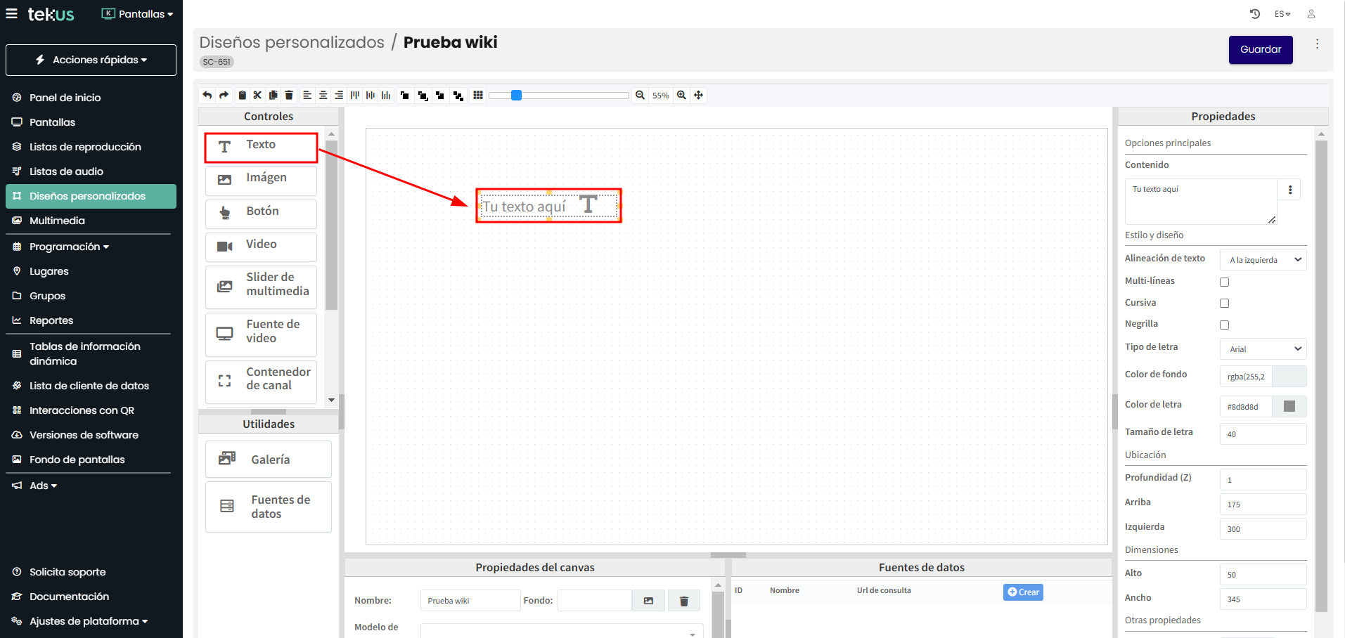
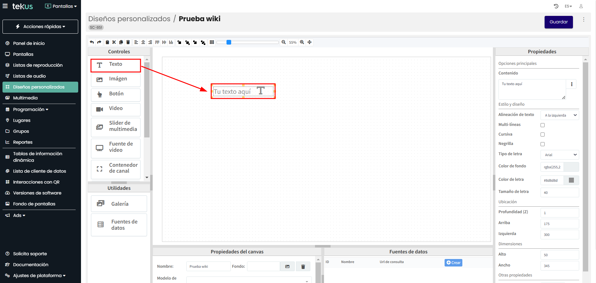
Una vez se te abra el diseñador, edita a tu gusto con las imágenes o videos que deseas mostrar (si deseas mostrar alguno), y seguido de esto, arrastrar de la sección Controles el control de Texto a tu mesa de trabajo, ubicándolo donde desees que se muestre y expandiendo o reduciendo su tamaño desde los puntos amarillos.

Cuando tu control de texto está seleccionado, se habilitan unos campos en el menú derecho Propiedades, selecciona los 3 puntos que están al lado del campo llamado Contenido.

En la ventana sobrepuesta selecciona la tabla de la cual va a seguir consultando tu diseño personalizado y luego haz clic sobre el campo que desees mostrar en tu dispositivo.

Para finalizar haz clic en Guardar.

Si tienes algún requerimiento de soporte comunícate con nosotros a través de www.tekus.co/soporte.
Aviso Legal
Copyright © Tekus S.A.S 2026. Todos los derechos reservados.
El presente documento no podrá ser reproducido ni transmitido de ninguna forma ni por ningún medio sin el consentimiento previo otorgado por escrito de Tekus S.A.S y sus filiales.
El producto que se describe en este manual puede contener software cuyos derechos de autor pertenecen a Tekus S.A.S y a sus posibles licenciantes. Los clientes no podrán reproducir, distribuir, modificar, descompilar, desarmar, decodificar, extraer, ceder ni arrendar dicho software de ningún modo, como tampoco practicar ingeniería inversa, ni otorgar una sublicencia de este, salvo en aquellos casos en que la ley aplicable prohíba dichas restricciones o que dichas acciones hayan sido aprobadas por los titulares de los derechos de autor respectivos.