🎓 ¿Cómo mostrar contenido de Youtube en mi pantalla?
Requerimientos mínimos de la funcionalidad:
Sistema operativo: Android 10 o superior
Reproductor de Tekus DS: Tekus player Android V 3.28.0 o superior
Velocidad constante recomendada:
4K → 25 Mbps
HD: 1080p → 10Mbps
RAM mínima: 4GB
Procesador mínimo para players: 4x ARM Cortex-A55 // 1,91 GHz
Bitrate de video: superior a 6Mbps
En los Player TX95 con Android 9 también puede funcionar. Sin embargo, recomendamos hacer pruebas para validar que Youtube corra de manera adecuada.
La resolución y la fluidez del video dependerán de la conexión a internet y de las características técnicas de cada dispositivo.
Esta funcionalidad no está disponible para los sistemas operativos Windows, WebOS y Tizen.
Nuestro software permite reproducir videos de YouTube de forma automática. Por esta razón, opciones como avanzar o retroceder el video, cambiar su velocidad o modificar la resolución no están disponibles actualmente.
Si usas esta funcionalidad en un dispositivo móvil Android, puedes pausar el video manteniendo presionada la pantalla fuera del área del video.
Veamos cómo configurarlo… 🏌🏻♂️
En el menú lateral, haz clic en Diseños personalizados y luego selecciona Crear diseño.

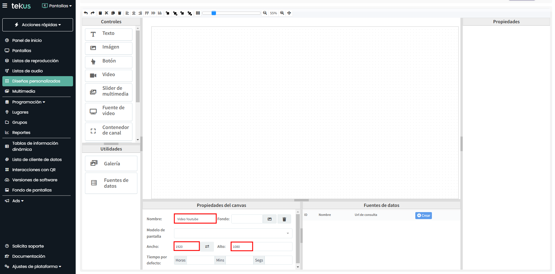
Ahora, asigna el nombre, el ancho y el alto a tu nuevo diseño.
Ten en cuenta que el ancho y alto del diseño personalizado y de la lista de reproducción deben coincidir con la resolución del player o del celular.
Por ejemplo, para un player X96 Air, la resolución sería 1920 x 1080.
Desde la barra de controles, arrastra el control de YouTube a tu mesa de trabajo, ubícalo en la posición donde desees que se muestre en pantalla y ajusta su tamaño desde los cuadros amarillos. Luego, copia el enlace completo del video de YouTube desde el navegador en el menú Propiedades y haz clic en Guardar.
Recuerda que debe ser el enlace completo que aparece en el buscador del navegador.

Ahora que tu diseño personalizado está completo, agrégalo a la lista de reproducción vinculada a tu pantalla. Para más detalles, consulta el paso 4 en el siguiente artículo.
◾ ¿Cómo crear una lista de reproducción?
Si tienes algún requerimiento de soporte comunícate con nosotros a través de www.tekus.co/soporte.
Aviso Legal
Copyright © Tekus S.A.S 2026. Todos los derechos reservados.
El presente documento no podrá ser reproducido ni transmitido de ninguna forma ni por ningún medio sin el consentimiento previo otorgado por escrito de Tekus S.A.S y sus filiales.
El producto que se describe en este manual puede contener software cuyos derechos de autor pertenecen a Tekus S.A.S y a sus posibles licenciantes. Los clientes no podrán reproducir, distribuir, modificar, descompilar, desarmar, decodificar, extraer, ceder ni arrendar dicho software de ningún modo, como tampoco practicar ingeniería inversa, ni otorgar una sublicencia de este, salvo en aquellos casos en que la ley aplicable prohíba dichas restricciones o que dichas acciones hayan sido aprobadas por los titulares de los derechos de autor respectivos.